Платформа для трейдинга ATAS – прямой конкурент таких терминалов как TigerTrade и Quantower. Это универсальная платформа, через которую можно торговать и на фондовом, и на срочном, и на криптовалютных рынках, нужно лишь подключить соответствующего брокера. Разработчики говорят, что их решение сконцентрировано на продвинутом теханализе, кластерном анализе, работе с объемами. Это одна из основных причин популярности ATAS, с точки зрения аналитических возможностей терминал действительно один из лучших.
Раскрытие рисков: Описанные сервисы/платформы могут не принести ожидаемого дохода и связаны с финансовыми рисками. Мы не гарантируем результаты и не предоставляем финансовые рекомендации. Перед использованием проведите собственное исследование.
Общая информация о терминале
Ключевое отличие от других платформ — это фокус на Order Flow Trading (торговля по потоку ордеров). Вместо того чтобы гадать по индикаторам, вы видите реальные сделки, которые двигают цену. Это как разница между прослушиванием радиопередачи о футбольном матче и просмотром его вживую на стадионе.
Терминал доступен в рамках платной подписки. Есть варианты с ограниченной по времени лицензией и бессрочный доступ (пожизненная лицензия). Это стандартный сценарий для терминалов, ориентированных на профессионалов, многие из подобных платформ платные.
Основные особенности платформы:
- Возможность подключаться к основным биржам и криптобиржам планеты.
- Доступно 240+ индикаторов. Есть доверенные разработчики, с помощью которых можно создать практически любой пользовательский индикатор.
- Есть 70+ инструментов для работы с объемами.
- Продвинутый кластерный анализ.
При необходимости терминал ATAS можно настроить под себя. Кастомизации поддается все, вплоть до выбора цветовой схемы.
Плюсы и минусы
- Широкий функционал
- Возможность подключать и обычных брокеров, и криптобиржи
- 240+ индикаторов
- Гибкие стратегии SL/TP, например, трейлинг-стоп здесь встроен в терминал, не нужно устанавливать дополнительные индикаторы
- Это одно из лучших, если не лучшее решение для кластерного анализа
- Подходит для HFT трейдинга (высокочастотная торговля)
- Максимально гибкие настройки, под себя можно настроить практически все
- Отличная база знаний. Есть развернутые актуальные руководства по любому аспекту работы платформы
- Есть вариант пожизненной лицензии. Для стабильно зарабатывающих трейдеров это хороший вариант – платите один раз и получаете лицензию навсегда
- Терминал полностью переведен на несколько языков, включая русский. Это касается и самой платформы, и сайта, и обучающих материалов
- Стоимости подписки. Она может быть несколько выше, чем у ближайших конкурентов
- Пробная версия ограничена по времени. Вы можете тестировать полный функционал платформы только в течение 14 дней
- Нет версии под macOS. Вариант с эмулятором работает, но это не так удобно, как нативная версия под эту операционную систему
- Есть неприятные ограничения на стартовом бесплатном тарифе. Недоступны некоторые таймфреймы
- Для новичков платформа может быть сложной. Правда, это скорее особенность любого терминала для профессионалов, а не недостаток ATAS
Установка и подключение к терминалу
Платформа загружается непосредственно с сайта разработчика. Есть версия для Windows, на Mac придется использовать эмуляторы.
Алгоритм действий:
- Нужна регистрация на сайте компании разработчика. Помимо email придется указать и телефонный номер.
- На email приходит письмо с паролем от терминала, логин – указанный при регистрации email. Здесь же сообщается, что уже подключен тариф Start и пара полезных ссылок.

Остается подтвердить email и, перейдя по ссылке, загрузить платформу. Установка ATAS не отличается от установки любой другой программы – запускается .exe файл, выбирается папка установки.
При запуске платформы нужно ввести логин и пароль, поле с сервером оставьте в позиции «Auto». В этом же окне можно перейти на Бета или Стабильную версию терминала. Все обновления и новые функции сначала попадают в Бета-версию, Стабильная отличается повышенной надежностью, но до нее обновления добираются в последнюю очередь.
Первый взгляд на ATAS
Разберем сценарий, при котором рабочая область (набор графиков и дополнительных окон) не настроена. При запуске терминала вы увидите пустое окно.
Расположение ключевых элементов примерно то же, что и у аналогичных платформ. Основные разделы находятся в верхней части терминала, здесь:
- Есть выбор языка, цветовой схемы, создание скриншотов.
- Приводится информация о лицензии, есть ссылки на разделы с руководствами по ATAS.
- Находятся основные инструменты, с которыми работает график. Это выбор типа графика, лента сделок, стакан, форвардная кривая, ссылки на экономический календарь. Именно с этими инструментами трейдер будет работать чаще всего.
В этом примере выбран сценарий, при котором не загружается рабочая область. Если выбрать вариант «default» при входе в терминал, то вы получите уже настроенное стандартное рабочее пространство. Скорее всего его придется адаптировать под себя.
Основы работы с терминалом АТАС
В этом разделе остановимся на том, с чем гарантированно столкнется каждый трейдер. Помимо работы с графиком, добавлением индикаторов разберем и настройку графика для кластерного анализа.
Работа с графиками
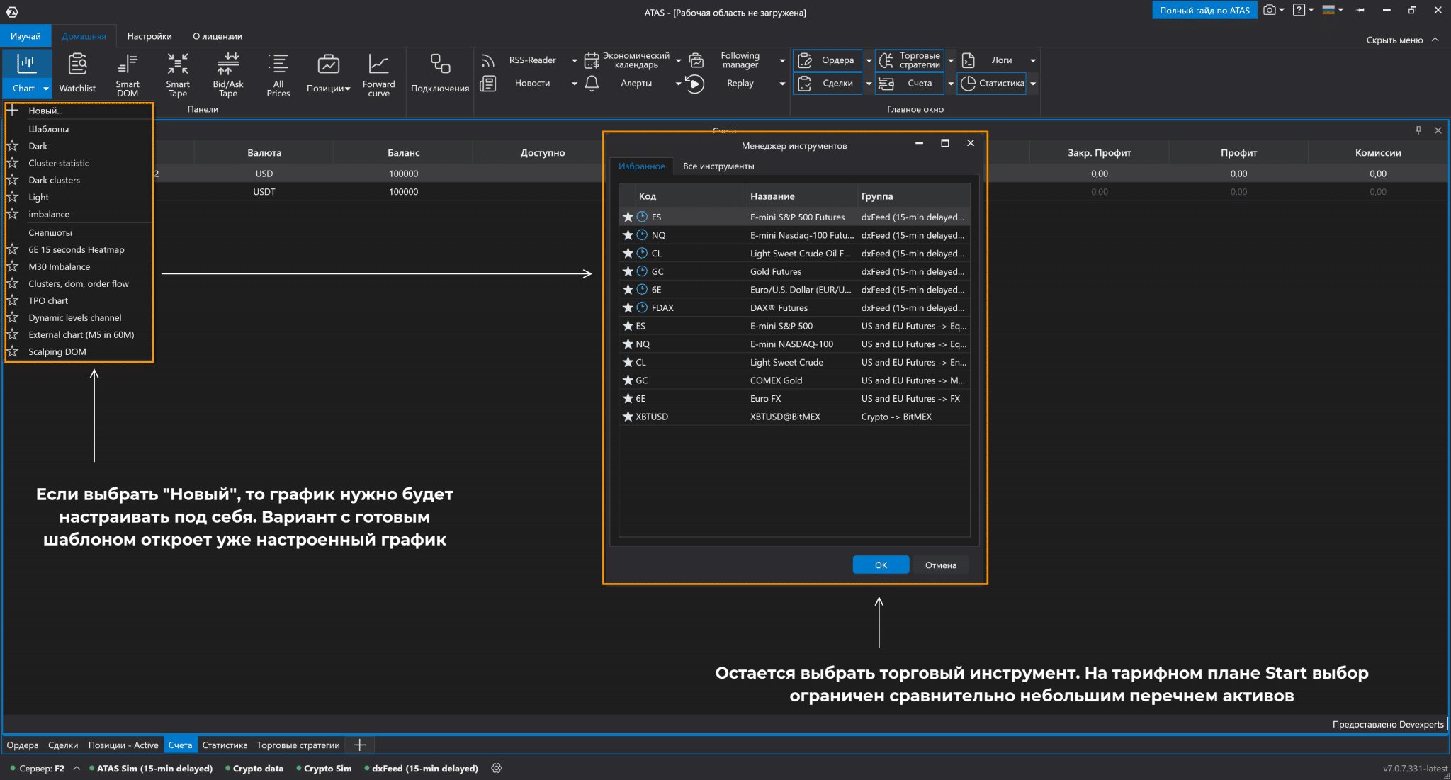
Для добавления графика:
- Войдите в меню «Chart».
- Нажмите на «Новый» либо выберите один из уже настроенных вариантов.
- В следующем окне укажите нужный инструмент.
В примере использован тарифный план Start. Поэтому перечень доступных активов существенно ограничен.
График открывается в отдельном окне, нужно закрепить его в рабочем пространстве. Для этого с зажатой ЛКМ перетаскивайте окно, появится несколько кнопок, просто перетащите окно с графиком на нужную кнопку. В примере график будет закреплен в левой части рабочего пространства.
В окне с графиком можно:
- Изменить типа торгового инструмента, создать группу.
- Использовать разные таймфреймы. Нестандартные временные интервалы недоступны на бесплатном тарифном плане.

- Изменять объем.
- Использовать разные виды графиков.

- Работать с инструментами графического анализа. Поддерживаются все популярные инструменты – от горизонтальных и наклонных линий до веера Фибоначчи.

- Добавлять индикаторы. В платформе есть 240+ индикаторов, их намного больше по сравнению с МТ4 или МТ5. Все стандартно – для добавления выбирается нужный (для удобства есть поисковая строка), в нижней части окна отображаются уже добавленные индикаторы.
Есть удобная функция – если индикатор нужно временно отключить, то можно не удалять его, а сделать невидимым, нажав на значок в виде глаза.

- Рассматривать участок графика «под лупой». Этот инструмент вызывается нажатием кнопки «М», также его можно выбрать на панели инструментов. Если с активной лупой подвести курсор к участку графика, то во всплывающем окне увидите увеличенный участок графика. Это полезно при кластерном анализе, можно посмотреть, что происходит внутри свечи, не меняя масштаб всего графика.

- Настроить указатели мыши. Это может быть перекрестие, стандартный курсор мыши либо глобальный указатель для всех окон. При глобальном перекрестии оно будет одновременно отображаться на всех открытых окнах. Это полезно, если открыто 2 и более окон с графиком, вы всегда будете видеть на какой свече находитесь.
Терминал АТАС позволяет использовать шаблоны и снапшоты для сохранения состояния терминала. Это экономит время, в будущем не нужно будет заново настраивать график, добавлять индикаторы, достаточно применить созданный ранее шаблон. Между этими понятиями есть разница:
- Шаблоны отвечают за сохранение настроек графика + добавленные индикаторы.
- Снапшоты – все, что было сделано в рамках рабочего пространства. Сохранятся построения на графике, таймфреймы и прочие мелочи.
Для создания шаблона/снапшота:
- В контекстном меню выберите пункт «Шаблоны».
- В меню выберите «Настройки».

- В настройках во вкладке «Шаблоны» можно переключаться между шаблонами и снапшотами. Для добавления собственного шаблона/снапшота достаточно нажать на «Добавить» и указать его название.

Подготовка рабочего пространства
В случае с МетаТрейдером обычно трейдеру достаточно одного окна с графиком. На него добавляются индикаторы, выполняется разметка. Но в случае с платформой ATAS скорее всего понадобится дополнительное окно для анализа кластеров, стакан и прочие окна.
Если планируете работать с футпринтом, то:
- Разместите 2 окна с графиками рядом друг с другом. Откройте 2 окна с графиком одного и того же инструмента, затем, перетаскивая окна, расположите их рядом друг с другом.
- На обоих окнах активируйте Global Crosshair (глобальное перекрестие). При перемещении перекрестия по одному окну будет отображается его перемещение и на соседнем окне.
- На одном окне увеличьте масштаб до тех пор, пока не появятся кластеры. Здесь будет проводиться кластерный анализ.
- Добавьте прочие нужные окна, например, стакан, таблицу сделок.
- Сохраните изменения, добавив их к default рабочей области. Соответствующий пункт находится в разделе «Настройки» -> «Рабочие области».
Если сохранение еще не выполнено, то при попытке закрыть торговый терминал ATAS даст возможность сохранить рабочее пространство. Нужно отметить пункт «Сохранить текущую рабочую область», задать название и нажать на «Да».
При следующем входе можно выбрать вариант с загрузкой последней рабочей области.
Настройка кластерных графиков
Торговая платформа ATAS идеально подходит для анализа кластеров. Это слишком обширная тема, поэтому сейчас ограничимся базовыми настройками и некоторыми хитростями при работе с кластерами.
Для получения графика кластеров можно:
- Открыть новый график, выбрав один из готовых вариантов.

- На уже открытом обычном графике использовать сочетание Shift + k. Автоматически изменится масштаб и появятся кластеры.
- Изменить масштаб за счет скролла колесиком мыши.
- Изменить масшаб перемещением мыши с зажатой ЛКМ на шкале времени (горизонтальная шкала).
По ряду инструментов вы столкнетесь с тем, что кластеры простираются слишком далеко по вертикали. Из-за этого они уходят за пределы верхней/нижней границы окна. Для исправления этой проблемы попробуйте увеличить масштаб. При увеличении масштаба несколько уровней объединяется в один и общее количество кластеров уменьшается, все они будут помещаться в пределах окна.
Кластерные графики гибко настраиваются, можно выбирать, какая именно информация и как будет отображаться в терминале. Настроек очень много, из ключевых выделим:
- Содержимое. Здесь выбирается то, что будет показываться, терминал ATAS поддерживает отображение Бид Аск, Трейды, Объем, Дельты, Объем + Дельта, Объем + Трейды.
- Режим. Отвечает за способ отображения данных.
- Максимальный уровень. Платформа автоматически выделяет ключевые уровни с точки зрения объемов или другого критерия. Можно задать параметры этого уровня.
- Фильтры. Можно задать логику фильтрации кластеров.
Помимо этого, есть десятки вспомогательных параметров. Они влияют исключительно на визуальную составляющую, удобство чтения кластеров.
Подключение счета
ATAS – это просто платформа, для торговли нужно иметь брокерский счет и подключиться к нему. Поддерживаются все популярные криптобиржи, также есть возможность подключать Quik, МТ5, Transaq Connector счета.
При первом запуске трейдер автоматически подключается к демо-счету. Это сделано для того, чтобы клиент мог протестировать платформу, поработать с виртуальными деньгами.
Заключение сделок
Заключать сделки на демо-счете можно сразу после входа в терминал АТАС. На график нужно добавить окно Chart Trader, через него заключаются сделки. Здесь задается объем позиции, выбирается тип ордера, счет.
В окне Chart Trader:
- Кнопки «Buy Market», «Sell Market», «Buy/Sell Ask», «Buy/Sell Bid» отвечают за заключение сделки по рынку и ближайшему Аску/Биду соответственно. Ниже расположились кнопки для отмены выставленных ранее лимитных ордеров и их переворота.
- Кнопка «Закрыть» отвечает за закрытие позиции и удаление ордеров.
- Можно переключаться между счетами.
- ОСО – специальный тип взаимоотменяемых ордеров. Можно одновременно разместить лимитный и стоп-лимитный приказы, как только один из них исполнится второй будет автоматически отменен.
- Можно выбрать логику срабатывания ордера. GTC – до отмены, FOK – ордер будет исполнен полностью либо отменен, Day – приказ актуален до конца дня.
- Кнопка «Edit strategy» отвечает за расширенные настройки стоп-лосса и тейк-профита.
- «Торговля с графика» активирует возможность торговать, заключая сделки с помощью ЛКМ и ПКМ непосредственно на графике.
Если нажать на «Edit Strategy», то откроется окно с настройкой SL/TP (это отдельный модуль защитных стратегий), есть 2 сценария:
- Простой. ТР и SL можно задавать в тиках, процентах или указать конкретный ценовой уровень. Здесь же можно активировать перевод в безубыток и трейлинг-стоп. Здесь же можно изменять тип ордера (Day, FOK, GTC).
При установке безубытка задается 2 параметра – Безубыток и Отступ. Безубыток – прибыль, при достижении которой SL переносится в безубыток. Отступ – дистанция до средней цены позиции, на этом расстоянии от средней цены будет находиться SL после переноса.

- Многоуровневый. Здесь можно настроить поэтапное закрытие прибыли на важных уровнях. Для этого устанавливается нужное количество уровней (кнопка «Добавить»), затем в тиках, процентах либо на конкретных ценовых уровнях настраиваются тейк-профиты и, при необходимости, стоп-лоссы. Для каждого уровня нужно задать свой объем, в сумме объемы должны быть равны размеру позиции. Если SL/TP настраиваются, например, для короткой позиции объемом 2 лота, то сумма объемов всех уровней также должна быть равна 2 лотам.

Торговля на графике
Если вызвать контекстное меню непосредственно на графике, то в нем обнаружатся пункты, отвечающие за установку отложенных приказов. Без использования окна Chart Trader можно установить отложенный приказ на покупку/продажу. Удобно то, что автоматически подхватывается цена, на которой находился курсор в момент вызова контекстного меню.
Если в Chart Trader активировать пункт «Торговля с графика», то можно будет устанавливать ордера, нажимая на ЛКМ/ПКМ над или под рыночной ценой. Пока курсор над рыночной ценой:
- Нажатие на ПКМ открываем меню для установки отложенного приказа на покупку.
- ЛКМ – меню для отложенного ордера на продажу.
Если курсор перемещается под рыночную цену, то логика в целом сохраняется меняются только типы ордеров. ПКМ отвечает за ордер Sell Stop, а ЛКМ – за Buy Limit.
Для экономии времени можно активировать торговлю в один клик. Не будут появляться окна с подтверждениями, это экономит доли секунды, что важно при агрессивном скальпинге.
Заключение
Торговая платформа ATAS – отличное решение для профессиональных трейдеров. Его нельзя назвать дешевым, но это едва ли не единственный недостаток терминала. В остальном нареканий нет – трейдеры получают широкие возможности для всех типов анализа, стабильную работу и возможность подключить разные типы счетов. АТАС подходит для всех стилей торговли – и для долгосрочной неторопливой работы, и для HFT-трейдинга.
Это выбор для тех, кто уже состоялся как трейдер. Новички могут попробовать работать с АТАС, но вряд ли стоит с ходу платить несколько сотен долларов за ограниченную по времени лицензию. Сначала нужно наработать опыт, научиться стабильно зарабатывать.















